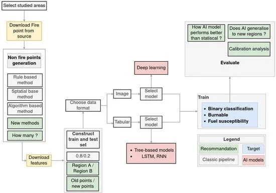
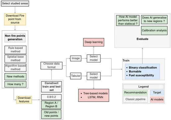
Researchers are currently examining the capabilities of artificial intelligence, specifically 'deep learning models,' in predicting how wildfires spread. Early findings suggest that while AI can complement existing, physics-based fire modeling tools, it does not yet fully replace them. These AI models are trained on various weather and environmental factors known to influence fire behavior.

AI's promise lies in processing vast amounts of data to assess evolving fire risks with speed and accuracy, often combining techniques like convolutional neural networks and decision-tree ensembles for real-time forecasting. This exploration happens as wildfires appear to intensify, prompting a real-world test of these AI-driven prediction tools amidst rising heatwaves. The hope is that these advancements will deepen understanding and guide future wildfire research and management.

THE COMPUTATIONAL EDGE
Different approaches are being tested. One team evaluated several deep learning models, using over a decade of wildfire data from Hawaii. Each model was fed variables like weather patterns and environmental conditions that are understood to affect how fires move. The aim is to see how these AI predictions stack up against established methods.
Read More: Google Account Help Pages Show Users Struggle With Passwords and Access

Another avenue involves 'generative AI,' a type of AI that can create new data, such as simulated fire scenarios or images, based on learned patterns. This is being used to forecast fire spread by analyzing satellite imagery and weather data.

THE IMPERFECT REALITY
Despite the potential, there remains a limited understanding of how these AI models truly compare to conventional approaches. AI-driven tools are viewed as one part of a broader strategy for wildfire risk management, not a standalone solution. The next decade is expected to be critical in defining AI's ultimate role in wildfire prediction and disaster response.
Read More: Karnataka ₹391 crore plan to clean Byramangala reservoir by 2027
A DATA-DRIVEN CONTEXT
The use of AI in this domain is part of a larger trend towards 'global data-driven prediction of fire activity.' Research includes developing global probability-of-fire forecasts and utilizing algorithms that detect active fires. Tools like FARSITE, a fire area simulator, have also been referenced in discussions around AI for wildfire management, which spans from prediction to detection and impact analysis.
This work aims to bridge laboratory metrics with real-world validation, making fire agencies capable of making faster, more informed decisions during wildfire response and planning.